Архитектура HID - Windows drivers | Microsoft L...
HID Readers Deliver Efficient Processing & Trac...
HID Access Card Reader - HID Reader Latest Pric...
Hid Card Reader System
HID Readers | Card Quest
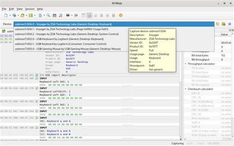
HID Monitor | IO Ninja
HID (HID-5355K) ProxPro Proximity Card Reader w...
HID Access Control Review: Card Reader, Printer...
HID Patents And Sues Rivals For Vulnerable Mult...
HID P/N 40TKS-T2-000000
elektronik hid
HID DigitalPersona Optical Fingerprint Readers
HID Mobile Access | Digital ID Cards | Digital ...
HID Readers | HID Access Readers | HID Proximit...
HID Card Reader HID Acces Control Reader HID Pr...
HID - Readers
HID Readers : Marketplace.spica.com
HID Signo™ Mechanical Keypad Reader 40T Access ...
HID RP10 Access control reader Specifications |...
Hid Iclass Card Reader Wiegand Black at ₹ 15500...
HID Terminal | IO Ninja
HID Viewer Download Free (Windows) - 1.0 | Soft...
HID Card Reader 3d model
Mike's Realm » Blog Archive » HID Reader Installed
Keyscan HID-5365 HID Reader Series Mini Prox Re...
HID 20TKS-00-000000 Signo 20 Reader | Best UK P...